Integrationsn8n Integration
n8n – LinkedIn Groups
Fetch and manage LinkedIn group members in n8n workflows. Extract member profiles, filter by criteria, and build targeted outreach sequences.
Discover and engage with LinkedIn group members. Use these nodes to extract member lists, filter by status, and build targeted outreach workflows.
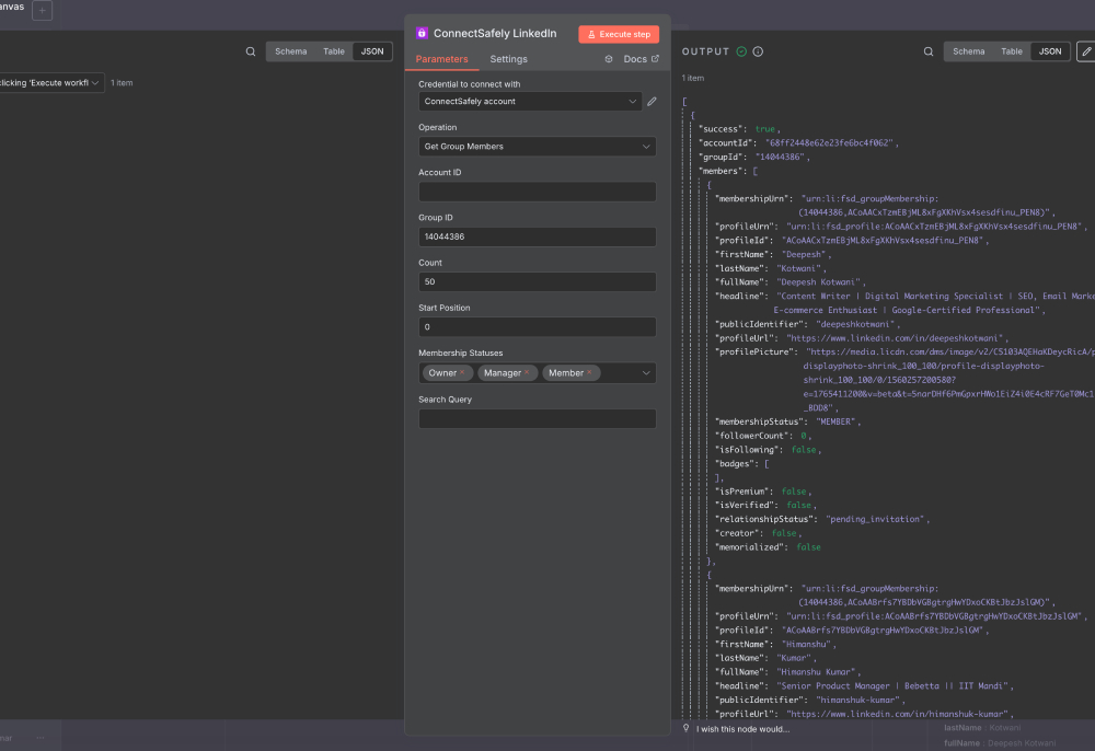
Get Group Members

| Field | Type | Required | Description |
|---|---|---|---|
| accountId | string | No | LinkedIn account ID (uses default if not provided). |
| groupId | string | Yes | LinkedIn group ID. |
| count | number | No | Number of members to fetch (1–100, default 50). |
| start | number | No | Starting index for pagination (default 0). |
| membershipStatuses | array | No | Filter by membership status: OWNER, MANAGER, MEMBER. |
| typeaheadQuery | string | No | Search query for member names. |
Tips
- Fetch up to 100 members per request.
- Filter by membership status for targeted outreach (e.g., only managers).
- Use typeahead query to search for specific members by name.
- Supports pagination for large groups—loop through pages to get all members.
- Combine with profile enrichment nodes to build comprehensive lead lists.
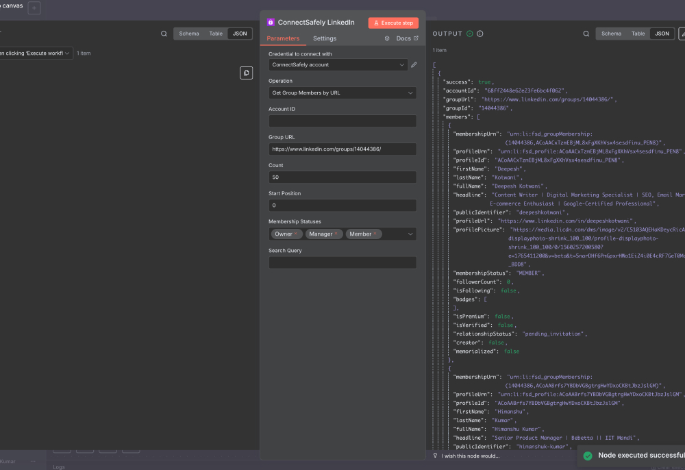
Get Group Members by URL

| Field | Type | Required | Description |
|---|---|---|---|
| accountId | string | No | LinkedIn account ID (uses default if not provided). |
| groupUrl | string | Yes | Full LinkedIn group URL. |
| count | number | No | Number of members to fetch (1–100, default 50). |
| start | number | No | Starting index for pagination (default 0). |
| membershipStatuses | array | No | Filter by membership status: OWNER, MANAGER, MEMBER. |
| typeaheadQuery | string | No | Search query for member names. |
Tips
- Use group URL instead of group ID for convenience.
- Same functionality as Get Group Members—choose based on what you have available.
- Easier to use when you have the full LinkedIn group URL from the browser.
- Supports all the same filtering and pagination options.
- Perfect for workflows that start with a group URL from web scraping or manual input.
n8n – LinkedIn Organizations
Retrieve LinkedIn organization and company page information in n8n workflows. Access company data for B2B lead enrichment and targeting.
Make.com Integration
Install and configure ConnectSafely app in Make.com for LinkedIn automation. Step-by-step setup guide with module configuration examples.
