Integrationsn8n Integration
n8n – LinkedIn Posts
Configure n8n nodes for LinkedIn post automation. React to posts, add comments, and track engagement in your self-hosted workflows.
Collect and engage with LinkedIn content automatically. Each node mirrors the behaviour found in the ConnectSafely app.
Get Latest Posts

| Field | Type | Required | Description |
|---|---|---|---|
| accountId | string | No | LinkedIn account ID (default account if blank). |
| profileId | string | No | LinkedIn profile ID. |
| profileUrn | string | No | Profile URN alternative. |
| count | number | No | Number of posts (1–20, default 1). |
| includeReposts | boolean | No | Include reposts (default true). |
Tips
- Combine with the Search node to monitor multiple thought leaders.
- Store the
activityUrnfor follow-up engagement.
React to Post

| Field | Type | Required | Description |
|---|---|---|---|
| accountId | string | No | LinkedIn account ID. |
| postUrl | string | Yes | LinkedIn post URL. |
| reactionType | options | No | LIKE, PRAISE, APPRECIATION, EMPATHY, INTEREST, ENTERTAINMENT. |
Tips
- Randomise reactions to mimic natural behaviour.
- Pair with “Get Latest Posts” for always-on engagement.
Comment on Post

| Field | Type | Required | Description |
|---|---|---|---|
| accountId | string | No | LinkedIn account ID. |
| postUrl | string | Yes | LinkedIn post URL. |
| comment | string | Yes | Comment text. |
Tips
- Keep comments authentic and value-driven.
- Use expression functions to mention the author by name.
Get Post Comments

| Field | Type | Required | Description |
|---|---|---|---|
| accountId | string | No | LinkedIn account ID. |
| postUrl | string | Yes | LinkedIn post URL. |
| maxComments | number | No | Total comments to fetch (10–5000, default 1000). |
| batchSize | number | No | Batch size (10–100, default 50). |
Tips
- Enable sentiment analysis by piping results into AI nodes.
- Fetch comments daily to keep CRM notes fresh.
Get All Post Comments

| Field | Type | Required | Description |
|---|---|---|---|
| accountId | string | No | LinkedIn account ID (uses default if not provided). |
| postUrl | string | Yes | LinkedIn post URL. |
| maxComments | number | No | Maximum total comments to fetch (10–5000, default 1000). |
| batchSize | number | No | Number of comments to fetch per batch (10–100, default 50). |
Tips
- Automatically handles pagination to fetch all comments.
- Returns summary with total count and fetch duration.
- Use for comprehensive comment analysis and monitoring.
- More efficient than manual pagination with Get Post Comments.
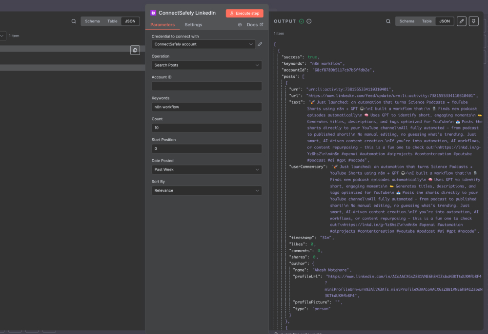
Search Posts

| Field | Type | Required | Description |
|---|---|---|---|
| accountId | string | No | LinkedIn account ID. |
| keywords | string | Yes | Search keywords. |
| count | number | No | Number of posts (1–50, default 10). |
| start | number | No | Pagination offset (default 0). |
| datePosted | options | No | past-24h, past-week, past-month, any-time. |
| sortBy | options | No | relevance or date_posted. |
Tips
- Filter by recency to curate topical content.
- Use author job-title filters inside the API endpoint for hyper-targeting.
Scrape Post Content

| Field | Type | Required | Description |
|---|---|---|---|
| postUrl | string | Yes | Public LinkedIn post URL. |
Tips
- No authentication required—perfect for quick previews.
- Use to enrich CRM notes or to summarise post content with AI nodes.
n8n – LinkedIn Actions
Configure n8n nodes for LinkedIn actions automation. Send connection requests, follow users, and message leads in your workflows.
n8n – LinkedIn Profiles
Enrich leads with LinkedIn profile data inside n8n workflows. Automatically add job titles, companies, and contact info to your pipelines.
